- Ultra 模式:专为高分辨率需求设计,适合广告、电商等需要细节放大的场景,能精准还原提示词并保持生成速度。
- Raw 模式:侧重自然真实感,优化人像肤色、光影及自然景观的细节,减少”AI 味”,适合摄影艺术和真实风格创作。
- Flux 1.1 Pro 文生图
- Flux 1.1 Pro 图生图(Remix)
Flux 1.1 Pro Ultra Image 节点文档
你可查阅下面的文档了解对应节点的详细参数设置Flux 1.1 [pro] 文生图教程
1. 工作流文件下载
请下载下面的文件,并拖入 ComfyUI 以加载对应的工作流
2. 按步骤完成工作流的运行

- (可选)在
Flux 1.1 [pro] Ultra Image节点的prompt修改工作流的提示词 - (可选)修改
raw参数为false,可以让输出的图像更真实 - 点击
Run按钮,或者使用快捷键Ctrl(cmd) + Enter(回车)来执行图片的生成 - 等待 API 返回结果后,你可在
Save Image节点中查看生成的图像, 对应的图像也会被保存至ComfyUI/output/目录下
Flux 1.1[pro] 图生图教程
当我们在节点输入中添加了image_prompt 则对应输出结果将会融合输入图片特点进行混合(Remix) ,image_prompt_strength 的大小影响混合的比例:数值越大与输入图像越相似.
1. 工作流文件下载
请下载下面的文件,并拖入 ComfyUI 以加载对应的工作流,或者在 文生图工作流 中紫色的节点上右键设置模式(mode) 为 总是(always) 来启用 image_prompt 输入
我们会将下面的图片作为输入:
2. 按步骤完成工作流的运行

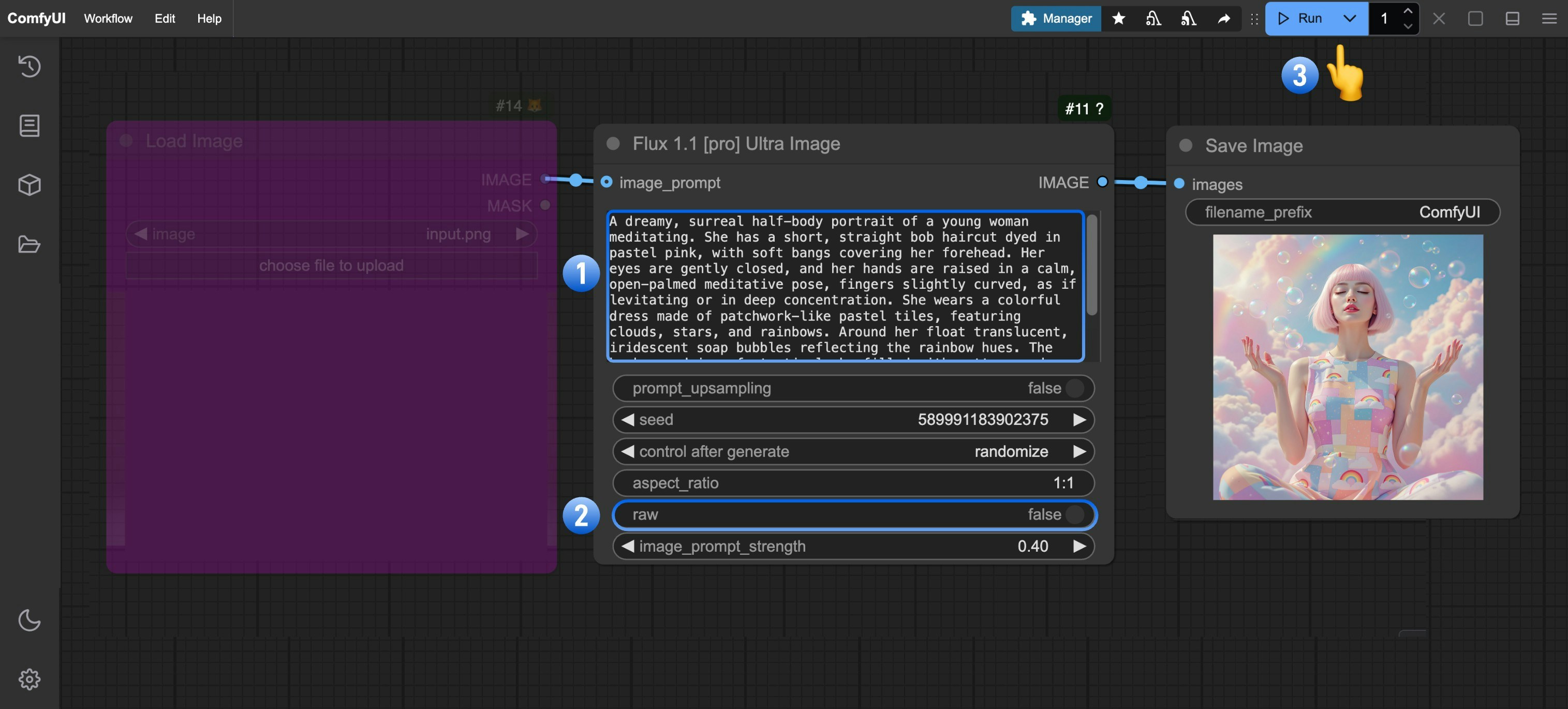
- 在
Load Image节点上点击 Upload 上传输入图像 - (可选)修改
Flux 1.1 [pro] Ultra Image中的image_prompt_strength的大小,来改变混合的比例 - 点击
Run按钮,或者使用快捷键Ctrl(cmd) + Enter(回车)来执行图片的生成 - 等待 API 返回结果后,你可在
Save Image节点中查看生成的图像, 对应的图像也会被保存至ComfyUI/output/目录下
image_prompt_strength 的输出结果对比
